Файл:SAREF Overview canonical.png
Версия от 23:00, 8 ноября 2025; Vserge (обсуждение | вклад)
Размер при предпросмотре: 800 × 548 пикселей. Другие разрешения: 320 × 219 пикселей | 1464 × 1002 пикселей.
Исходный файл (1464 × 1002 пикселя, размер файла: 294 Кб, MIME-тип: image/png)
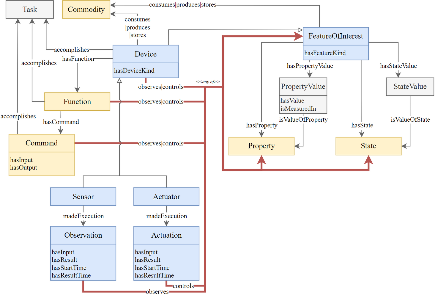
Схема базовой онтологии SAREF
История файла
Нажмите на дату/время, чтобы просмотреть, как тогда выглядел файл.
| Дата/время | Миниатюра | Размеры | Участник | Примечание | |
|---|---|---|---|---|---|
| текущий | ★ Подтверждённая версия 23:00, 8 ноября 2025 | 1464 × 1002 (294 Кб) | Vserge (обсуждение | вклад) |
Вы не можете перезаписать этот файл.
Использование файла
Следующая 1 страница использует данный файл: